经过90天夜以继日地更新打磨,SmartCMP再次升级啦!
SmartCMP 5.1为大家带来了XaaS一切皆服务,一键部署Oracle RAC,ITSM和自服务申请完善,以及更丰富的多云管理功能。同时,新版本也升级了平台的UI框架,优化了每个页面布局,增强了易用性,让您在细节之处的体验更加美好,使用过程更加便捷通畅。
下面就来依次介绍一下我们这次新版本内容。
1. 全新设计的UI
我们一直在不断改进UI和用户体验,对SmartCMP的界面进行了全新升级,UI更美观,信息布局更加合理。下面剧透几个新UI页面。
全新的欢迎页界面:资源和服务状态一览
2. XaaS一切皆服务能力
SmartCMP平台的目标是提供IT及服务的能力,在之前的版本,我们持续完善了IaaS,IaaS+,PaaS的服务化能力。此次5.1新版本,SmartCMP智能云管理平台为用户带来了XaaS一切皆服务(Any IT as a Service)!
这里的XaaS,不仅包括我们所熟知的基础架构、应用软件、容器、数据库等云资源服务,也包括了非标准化、需要人工介入的各项服务。例如:
Ÿ IT手工工单服务:密码重置、申请新的打印机等等;
Ÿ 事件处理:提交IT问题的故障单;
Ÿ 基础设施资源申请服务:申请新的IP池,申请资源池扩容等等;
Ÿ HRaaS:开通账号、申请邮箱、创建新的组织架构等等。
通过XaaS的能力,SmartCMP平台不但可以自服务的形式提供各种云资源,还能完成其他IT资源的自服务和自动化交付。
SmartCMP 5.1的XaaS能力主要依赖如下两项新功能
1. 自定义表单,为任意的服务定义参数和字段,满足任意服务的信息输入和展现需求;
2. 新的流程引擎,提供可视化流程设计,自动化第三方服务API调用能力。
2.1. 自定义表单
在服务申请时,如果需要用户添加和定义额外的字段信息,SmartCMP提供了自定义表单的功能。配置表单和服务的过程如下:
Ÿ 创建表单信息和布局。目前表单布局通过Json配置,采用流行的Json Schema Form,可以定义复杂的交互表单,支持和第三方系统交互获取数据。
Ÿ 在目标服务的配置中,选择需要显示的表单;
Ÿ 用户按需申请服务,表单会动态的渲染展现,用户输入所需要的信息;审批员在审批过程中、服务团队在处理过程中,都能够看到用户填写的内容。
下图展现了在SmartCMP中设计表单,配置服务和申请时候添加表单的过程:
通过自定义表单,SmartCMP提供了强大的服务申请输入信息定制能力,用户可以为任意服务定义所需要的申请信息。
2.2. 全新的可视化流程引擎
SmartCMP 5.1提供全新的BPMN流程引擎,取代了老版本的串行审批流程。平台提供可视化流程设计器,让用户能够通过可视化的界面,灵活定义各种流程。平台的流程主要包括如下两类。
Ÿ 服务流程:新的流程引擎可以灵活定义云资源自动化部署任务和人工任务,以及各个任务之间的流转方式。例如,可以创建一个服务部署流程,在云资源部署成功后,需要额外步骤进行人工操作。
Ÿ 审批子流程:可以灵活定义各种审批方式,包括多级审批、平行审批、条件审批等等。服务流程中可以选择任意审批子流程。下图展现了平行审批子流程设计界面。
全新的流程引擎能够帮助管理员针对所需要提供的各种服务,创建和使用不同的流程,为企业IT带来了更加丰富、灵活,同时遵循管控要求的服务定义方式。
3. 自助服务更强大
3.1. 服务申请时可预估价格
SmartCMP 5.1让用户在申请服务时,可以知道整体环境每个月的花费,包括私有云(按照管理员配置的计费规则)和公有云(按照实际价格)的服务。
3.2. 一键加载服务申请参数
用户进行服务申请时,可以保存当前填写的参数,以便在下次申请时,直接进行加载,自动填充上次已经填写好的参数,省时省力。
4. 云平台管理功能更丰富
SmartCMP 5.1不断完善对于各个云平台的对接和支持,包括
4.1. 针对微软Azure的新增功能
Ÿ 支持按需创建Azure资源组(包括新建虚拟网络VNET,子网,以及诊断存储账户);
Ÿ 支持按需创建新的Azure安全组NSG,配置安全组规则。
4.2. 针对微软Hyper-V的新增功能
Ÿ 自动化部署Hyper-V虚拟机,支持通过IP池进行IP分配;
Ÿ 支持为Hyper-V虚拟机创建和配置多个网卡;
Ÿ 支持更多的Hyper-V虚拟机Day2运维操作,包括:调整配置,虚拟机或存储迁移,以及重置虚拟机的OS主机名。
4.3. 针对青云的新增功能
Ÿ 向青云公有云和私有云部署虚拟机,支持通过IP池进行IP地址分配。
Ÿ 能够为青云公有云和私有云的虚拟机创建快照,从快照进行恢复,并对快照进行管理。
Ÿ 支持远程终端连接青云私有云的虚拟机。
4.4. 完善数据库即服务
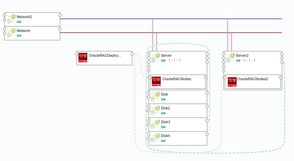
SmartCMP 5.1能够支持一键部署Oracle RAC啦!
Oracle RAC的安装一直是数据库管理员的挑战,手动部署一次RAC可能需要一两天的时间,而且容易因为环境的复杂性产生错误和问题。
SmartCMP 5.1系统性地解决了Oracle RAC部署问题,通过内置软件组件将Oracle部署需要指定的参数进行封装和定义,结合蓝图设计服务的编排和框架,能够将Oracle RAC发布成为标准化的服务,使得用户可以通过服务目录自助申请,而无需任何的人工干预,完成Oracle RAC端到端的自动化部署、快速交付,同时避免人工出错。
下图展现了在SmartCMP中配置一个私有云环境下部署Oracle RAC的蓝图:
5. 完善ITSM ,支持事件管理
SmartCMP 5.1支持更丰富的ITSM功能,提供事件处理流程,让用户可以报告碰到的IT资源相关的问题,例如:VM出现故障,数据库性能问题等。
下图展现了标准事件的流程图:
Ÿ 用户提交事件之后,一线IT支持团队进行处理;
Ÿ 如果解决不了问题,可以升级转给二线IT支持团队;
Ÿ 问题解决之后,用户进行确认,关闭工单或者重新提交解决。
本文来源于:骞云SmartCMP5.1新版本发布,细节彰显品质!
原创文章,作者:智慧城市网,如若转载,请注明出处:https://www.zhihuichengshi.cn/xinwenzixun/qiyezixun/40717.html




微信扫一扫